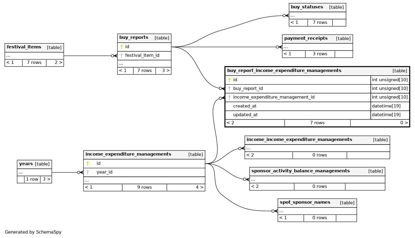
buy_report_income_expenditure_managements

7 rows


Columns

Column Type Size Nulls Auto Default Children Parents Comments
id INT UNSIGNED 10 null
buy_report_id INT UNSIGNED 10 null
buy_reports.id buy_report_income_expenditure_managements_ibfk_1 C
income_expenditure_management_id INT UNSIGNED 10 null
income_expenditure_managements.id buy_report_income_expenditure_managements_ibfk_2 C
created_at DATETIME 19 CURRENT_TIMESTAMP
updated_at DATETIME 19 CURRENT_TIMESTAMP

Indexes

Constraint Name Type Sort Column(s)
PRIMARY Primary key Asc id
buy_report_id_foreign_key Performance Asc buy_report_id
income_expenditure_management_id_foreign_key Performance Asc income_expenditure_management_id

Relationships